工作台
移动端
登录
登录地址
打开企业微信,在企业微信工作台界面底部可以看到“工作台助手”点击后输入账号密码进行登录即可进入。


登录账号
注意:初次登录成功后,为了账号安全请尽快绑定手机号,绑定手机号后才可使用重置密码功能。
登录账号由管理员开通并提供,账号默认为用户姓名的小写全拼,密码为随机密码。
密码重置
注意:前提是已经绑定手机号,否则无法使用该功能。
在登录页面点击“密码重置”,输入账号,点击“验证”按钮,此时会进行校验,校验通过后将会向该账号绑定的手机号发送验证码。

校验成功后,输入接收到的验证码,输入新密码,点击“提交”按钮,即可重置密码成功。

工作台首页
登录成功后会跳转工作台首页,首页展示了移动端所有功能按钮。

添加直客单
点击“添加直客单”按钮,跳转直客单添加页面,填写信息,点击“提交”即可添加新的直客单。

我的直客单
在首页点击“我的直客单”按钮即可查看到本人已经录入的直客单数据,根据联系方式可以搜索也可根据进件日期进行筛选。

直客单详情
点击“我的直客单”列表中的某个直客单可以进入直客单详情页面,可查看直客单详细数据。

修改直客单
注意:直客单进入流程结束后,数据将无法修改,如需修改,需要在PC端提交修改申请。
当状态为“已放款”或“已返息”时,不可修改产品返佣数据。
在“直客单”详情页面下滑到底部,点击“修改资料”按钮,进入“修改资料”页面,修改信息后,点击“提交”即可。


直客单状态
在“直客单详情”页面点击“当前状态”,即可进入“状态详情”页面。


直客单状态修改
提交新状态
点击“状态详情”页面的“提交新状态”按钮,进入“修改状态”页面,填写信息后点击“提交”即可将直客单修改为下一状态。

标记为无效
点击“状态详情”页面的“提交新状态”按钮,进入“修改状态”页面,填写信息后点击“提交”即可将直客单修改为无效。

直客单状态数据修改
点击状态数据下的状态选项卡,可查看不同状态的数据及凭证文件,点击“修改数据”按钮,进入“修改状态”页面,填写信息后,提交即可。


文件凭证
查看
点击文件名,在弹出的面板中点击“下载”选项,即可将文件下载至本地。


删除
点击文件名,在弹出的面板中点击“删除”选项,即可删除选中的文件。
图片凭证
查看
点击凭证图片即可放大进行查看。
删除
长按图片即可删除图片。

查看当前直客单的返息申请
在“直客单详情”页面点击“返息申请”选项,点击后即可查看当前直客单的客户提交的返息申请。


返息申请
点击首页“返息申请”按钮,进入返息页面,可查看本人受理的客户提交的返息申请,支持通过进件月份和状态进行筛选。

申请详情
在返息申请页面,点击某个申请,可以查看选中的返息申请详情。在详情页面点击“查看直客单”按钮,可查看选中的返息申请对应的直客单信息。


资料核对
在返息申请详情页面中点击“资料核对”按钮,在弹出的对话框选择“资料正确”或“资料有误”,选择预计打款日期或填写资料有误说明后,点击“提交”即可。


本月统计数据
点击首页“本月统计数据”按钮,可查看本人本月录入的直客单数据。

绑定手机
点击首页“绑定手机”按钮,可进入绑定手机页面,在新页面填写新手机号及验证码,即可成功绑定。
注意:手机号必须是企业微信所绑定的手机号。绑定手机号的同时也会绑定企业微信。企业微信绑定成功后,用于工作台发送通知。

修改密码
注意:必须先绑定安全手机,才能修改密码。
点击首页“修改密码”按钮,进入修改密码页面,获取账号绑定的安全手机的验证码,再输入新的密码,点击“确认修改”即可。

直客单跟进处理
注意:需要运营权限。
在首页点击“直客单跟进处理”按钮,进入直客单跟进处理页面,页面中展示了当前待运营跟进的直客单。

点击“点击处理”按钮,在弹出的对话框填写进件资料,点击“提交”后即可跟进。


退出系统
点击“退出系统”按钮,即可退出登录。

PC端
登录
登录地址
在浏览器输入地址 https://dongyishuke.com/digital-docs/workbench 进入登录页面。

登录账号
注意:初次登录成功后,为了账号安全请尽快绑定手机号,绑定手机号后才可使用重置密码功能。
登录账号由管理员开通并提供,账号默认为用户姓名的小写全拼,密码为随机密码。
密码重置
注意:前提是已经绑定手机号,否则无法使用该功能。
在登录页面点击“密码重置”,输入账号,点击“验证”按钮,此时会进行校验,校验通过后将会向该账号绑定的手机号发送验证码。

校验成功后,输入接收到的验证码,输入新密码,点击“提交”按钮,即可重置密码成功。

工作台首页
登录成功后会跳转工作台首页,首页展示了当前用户本月的直客单录入数据。

人员管理
用户管理
注意:需要拥有相关权限。
查看当前New车惠小程序已经注册的用户信息。可根据用户编号和昵称进行搜索。

点击操作列中的查看按钮,可以查看该用户的积分变动情况。

点击操作列中的积分按钮,可以为该用户提交积分发放申请。填写积分数量,选择审批人,填写申请说明后点击“提交”,申请通过后系统会自动为该用户发放积分。

积分变动
注意:需要拥有相关权限。
查看所有用户积分的获取及使用情况。可按照月份和类型(获取或消费)来进行数据筛选。

点击操作列中的查看按钮,可查看该记录对应的用户信息。

人员管理
注意:需要拥有相关权限。
人员管理中可对当前所有公司员工进行管理。可通过状态(在职或离职)及姓名进行筛选

点击“添加人员”按钮,填写数据,即可添加新的员工。添加成功后,将会自动复制信息到剪切板,可直接粘贴发送给新员工。

点击操作列中的编辑按钮,可以修改人员信息。

点击操作列中的删除按钮,可以删除人员。
注意:如果该人员录入了直客单或在其它场景下存在数据,为保证数据完整性,该人员不能删除,此时将该人员的状态标记为“离职”即可。

提成数据
注意:需要拥有相关权限。
根据放款月份查看所有员工的提成情况(预估情况)。

点击“放款明细查看”按钮,可查看放款详情。

职位管理
注意:需要拥有相关权限。
对当前公司所有的职位进行管理。

点击“添加职位”按钮,填写职位名称,即可添加新的职位。

点击操作列中的权限按钮,可以为当前职位分配系统权限。

点击操作列中的编辑按钮,可以修改当前职位的名称。

点击操作列中的删除按钮,可以删除当前职位。
注意:如果该职位已被人员使用,为保证数据完整性,无法删除
分公司管理
注意:需要拥有相关权限。
对当前公司下所有分公司进行管理。

点击“添加分公司”按钮,填写分公司名称,即可添加新的分公司。

点击操作列中的编辑按钮,可修改分公司名称。

点击操作列中的删除按钮,可删除分公司。
注意:如果该职位已被人员使用,为保证数据完整性,无法删除
审批管理
我的审批
查看“我提交的”、“待我审批”和“审批记录”的数据:
- 我提交的:指本人发起的申请。
- 待我审批:指某人提交的申请当前由我进行审批。
- 审批记录:指我审批结束后的记录。
我提交的

点击申请卡片上的查看按钮,可以查看当前流程及数据详情。

待我审批

点击申请卡片上的审批按钮,可以对当前申请进审批。可选择通过或者驳回。

审批记录

点击申请卡片上的查看按钮,可以查看当前流程及数据详情。

提交审批
点击“提交审批”按钮,选择审批流,再选择每个阶段的审批人,填写相关信息后即可提交。

审批管理
注意:需要拥有相关权限。
查看当前所有的审批数据,可以通过提交月份进行筛选。

点击操作列中的查看按钮,可以查看当前申请的详细数据。

审批流管理
注意:需要拥有相关权限。
对当前使用的审批流进行管理(即对申请模板进管理)。
点击卡片中的编辑按钮,即可修改审批流的状态(启用或停用)。
点击卡片中的删除按钮,即可删除审批流。

点击“添加审批流”按钮,选择审批流代号,填写审批流名称,添加审批节点及节点审批人,即可添加新的审批流。
审批流代号说明:
- AF0000:默认代号,可自定义预填字段。
- AF0001:特殊代号,指修改直客单审批流,仅用于直客单修改申请,不能自定义预填字段。
- AF0002:特殊代号,指积分发放审批流,仅用于积分发放申请,不能自定义预填字段。
注意:特殊代号的审批流,同一代号同时只能启用一个。默认代号无限制。

银行管理
银行管理
注意:需要拥有相关权限。
对公司的合作银行进行管理。

点击“添加银行”按钮,输入银行名称,即可添加新的银行。

点击操作列中的编辑按钮,即可修改银行名称。

点击操作列中的删除按钮,即可删除银行。
注意:如果该银行已被支行等其它数据使用,为保证数据完整性,无法删除
支行管理
注意:需要拥有相关权限。
对公司的合作的支行进行管理。可根据省市和所属银行来进行筛选。

点击“添加支行”按钮,填写信息后提交,即可添加新的支行。

点击操作列中的编辑按钮,可以修改支行信息。

点击操作列中的删除按钮,可以删除支行。
注意:如果该支行已被其它数据使用,为保证数据完整性,无法删除
产品管理
产品管理
注意:需要拥有相关权限。
对公司合作的银行的产品进行管理。支持根据类型(直客或间客)及启用状态进行筛选。

点击“添加产品”按钮,添加相关信息,提交后即可添加新的产品。

点击操作列中的查看按钮会出现列表:

- 点击“银行合同”:可查看上传的银行合同。
- 点击“车商合同”:可查看上传的银行合同。
- 点击“返佣数据”:页面跳转至“返佣管理”,管理该产品的返佣数据。

- 点击“支持地区”:可管理当前产品所支持的地区。

点击操作列中的编辑按钮,可以修改产品数据。

点击操作列中的删除按钮,可以删除产品。
注意:如果该产品已直客单等其它数据使用,为保证数据完整性,无法删除
返佣管理
注意:需要拥有相关权限。并且只能产品管理中跳转进入。


返佣组
点击“添加返佣组”按钮,填写返佣组名称,提交后即可添加新的返佣组。

点击返佣组卡片操作列中的编辑按钮,可以修改返佣组名称。

点击返佣组卡片操作列中的删除按钮,可以删除返佣组。
注意:如果该返佣组下存在返佣数据,为保证数据完整性,无法删除
返佣
点击返佣组卡片操作列中的查看按钮,即可在返佣卡片中查看当前选中返佣组的返佣数据。

点击“添加返佣”,填写信息,提交后即可添加新的返佣。

点击返佣卡片操作列中的编辑按钮,可以修改返佣数据。

点击返佣卡片操作列中的删除按钮,可以删除返佣数据。
注意:如果该返佣数据已被直客单使用,为保证数据完整性,无法删除
地区优惠
注意:需要拥有相关权限。
对各地区优惠数据进行管理。可通过地区进行筛选。

点击“添加地区优惠”按钮,填写信息,提交后即可添加新的地区优惠。

点击操作列中的编辑按钮,可以修改选择的地区优惠数据。(如上传图片,则会修改原海报,不上传则不会修改)

点击操作列中的删除按钮,可以删除选中的地区优惠。
车商管理
车商管理
注意:需要拥有相关权限。
对当前合作的车商进行管理。可通过省市进行筛选。

点击“添加车商”按钮,填写信息,提交后即可成功添加新的车商。

点击操作列中的编辑按钮,即可修改车商数据。

点击操作列中的删除按钮,即可删除车商数据。
注意:如果该车商已被间客单等其它数据使用,为保证数据完整性,无法删除
订单管理
直客单管理
直客单业务流程图

对客户提交或自己录入的直客单进行管理。支持通过进件月份、状态、银行、姓名或电话号进行筛选
注意:根据负责人和团队进行筛选需相关权限。

点击操作列中的查看按钮,可弹出操作列表。

点击操作列表中的“产品数据”选项,可查看选中直客单的产品数据。

点击操作列表中的“返息申请”选项,可查看当前直客单客户提交的返息申请数据。

添加直客单
注意:运营在添加时可以选择受理人,其他人添加时受理人默认是自己。
点击“添加直客单”按钮,填写数据后点击“提交”,即可添加新的直客单。
录入数据说明:
- 申请金额:指的是贷款金额。
- 模式:一级指无需垫款,二级指需要垫款。
- 团队:
- 新媒体运营团队:一般指线上(新媒体)运营团队。
- 市场金融销售团队:一般指线下销售团队。
- 综合销售团队:除上述两种之外的团队。
- 赠送积分:给客户发放的积分数量。
- 联系方式:可以输入电话或微信号等,例如:电话11111111或微信wx111111。
- 产品返佣:即用户办理的产品以及期数,例如:深圳农行_4.8%_24,指的是深圳农行4.8%费率,免息24期的产品。
- 所签支行:需要先选择产品之后,才可以选择对应的支行。

修改直客单
点击操作列中的编辑按钮,可弹出操作列表。

点击操作列表中的“修改资料”选项,可修改直客单数据。
注意:直客单进入流程结束后,数据将无法修改,如需修改,需要在PC端提交修改申请。
当状态为“已放款”或“已返息”时,不可修改产品返佣数据。
提交直客单修改申请
当前直客单状态流程结束时,如需修改数据,点击操作列中的编辑按钮,在弹出的操作列表中点击“修改资料”选项,会弹出提示。

点击“去申请”按钮。
编辑需要修改的直客单信息,点击“下一步”按钮。

编辑需要修改的直客单状态信息,点击“下一步”按钮。

填写申请信息,点击下一步按钮。

确认无误后点击“确认无误,提交”按钮,即可成功提交申请,申请通过后直客单数据将会自动修改。


删除直客单
点击操作列中的删除按钮,即可删除直客单。
注意:如果该直客单已被其它数据使用,为保证数据完整性,无法删除
分配人员
注意:需要运营权限。
当客户在小程序上自行提交了订单,且没有填写受理码时,将会通知运营,由运营分配受理人。点击操作列中的编辑按钮,在弹出的操作列表中点击“分配人员”按钮,在弹出的页面选择“受理人”后点击“提交”即可。

发放积分
当客户成功放款后,需要给客户返积分时,点击操作列中的编辑按钮,在弹出的操作列表中点击“发放积分”按钮,在弹出的页面中填写信息后点击“提交”按钮,即可提交积分发放申请。申请通过后,系统将自动为该直客单对应的客户发放积分。

跟进直客单
注意:需要运营权限。
直客单录入后需要运营将直客单状态修改为跟进中。(用于分配运营负责人)

在直客单状态管理页面,点击“跟进处理”按钮,在弹出的页面填写信息,点击“提交”后即可。

导出报表
注意:需要有运营权限。
点击“导出报表”按钮,在操作列表中选择团队,在弹出的页面选择月份,点击“导出”按钮,即可导出Excel表格。

直客单状态
注意:新录入的直客单,需要运营将状态更新为“跟进中”后才能修改数据。
点击操作列中的查看按钮,可弹出操作列表。再点击操作列表中的“订单状态”选项,即可查看并修改直客单状态数据。
直客单状态正常依次为:
- **待处理:**表示资料已经录入系统,等待运营专员处理。
- 跟进中:表示运营专员已跟进处理,客户已进件。
- 已审批:表示客户已通过审批,等待放款。
- 已放款:表示客户已成功放款。
- 已返息:表示客户已返息成功。
“标记为无效”指将状态变更为“无效客户”。

点击“提交新状态”按钮,再弹出的页面填写信息,点击“提交”后,即可修改直客单为下一状态。
不同状态对应的金额和日期:
- **待处理:**对应申请金额和申请日期
- 跟进中:对应进件金额和进件日期。
- 已审批:对应审批金额和审批日期。
- 已放款:对应放款金额和放款日期。
- 已返息:对应返息金额和返息日期。
- 无效客户:无。

点击“标记为无效”按钮,再弹出的页面填写信息,点击“提交”后,即可修改直客单为下一状态。

点击选项栏中的各个状态,可查看状态数据。

点击“修改数据”按钮,可修改选中状态的数量。

状态凭证文件处理
部分状态需要一些特定的凭证文件才可提交,需要的文件如下:
- 待处理:不需要。
- 跟进中:不需要。
- 已审批:以下任意1个:审批通知单,代收代付,购车合同,银行的同贷书或其它证明截图。
- 已放款:以下任意1个: 放款通知单,首付款收据,发票照片,客户手持本人购买的新车合格证照片,车辆登记照片,保单(商业险+交强险),跨店开票或其它证明截图。
- 已返息:以下任意1个:返息协议或其它证明截图。
- 无效客户:不需要。
查看文件:
- pdf文件:点击文件后的按钮查看。
- 图片:点击图片可放大查看。

删除文件:
- pdf文件:点击文件后的删除按钮进行删除。
- 图片:点击图片下方的删除按钮进行删除。

返息申请
对客户在小程序上提交的返息申请进行管理。支持通过状态、提交日期和收款人姓名进行筛选。

点击操作列的查看按钮,可以查看选中的返息申请对应的直客单信息。

点击操作列的编辑按钮,会弹出操作列表。

点击操作列表中的“资料无误”选项,将返息申请状态修改为“已核对,待打款”。
点击操作列表中的“打款完成”选项,将返息申请状态修改为“打款完成”。
点击操作列表中的“资料有误”选项,再弹出的对话框中填写资料有误说明,点击“提交”按钮后,可将返息申请状态修改为“资料有误”。

修改返息申请状态为“已核对,待打款”或“打款完成”时,支持多选操作。


点击“导出报表”按钮,再弹出的页面选择月份后,点击“导出”,即可导出Excel数据。
注意:需要拥有相关权限。

间客单管理
注意:需要拥有相关权限。
对车商每个月的放款数据(间客单)进行管理。支持根据车商、年份和月份进行筛选。

点击“添加间客单”,添加数据后点击“提交”,即可添加新的间客单。

点击操作列中的编辑按钮,可修改选中的间客单数据。

点击操作列中的删除按钮,可删除选中的间客单。
注意:如果该间客单下已经存在驻场数据,为保证数据完整性,无法删除
驻场数据
点击操作列中的查看按钮,即可查看驻场数据。

填写放款金额,选中驻场人员,点击“添加”按钮,即可添加新的驻场数据。
注意:驻场人员的放款总金额不能超出车商当月的放款金额。

点击操作列中的删除按钮,即可删除选中的驻场数据。
数据中心
直客单数据
注意:需要拥有相关权限。
选择统计时间范围,可查看范围中的直客单数据。


积分商城
积分商品
注意:需要拥有相关权限。
对小程序积分商城中的商品进行管理。支持根据状态和分类进行筛选。

商品管理
点击“添加积分商品”按钮,填写相关信息后,点击“提交”即可添加新商品。

点击操作列中的编辑按钮,即可修改商品信息。

点击操作列中的删除按钮,即可删除商品。
注意:如果该商品已被客户兑换或被其它数据使用,为保证数据完整性,无法删除。
商品规格管理
点击操作列查看按钮,即可查看选中的积分商品规格信息。
注意:添加积分商品后,会自动添加默认规格,默认规格不可修改,不可删除,且规格图片和商品图片一致。

点击“添加规格”按钮,填写信息,提交后即可添加新规格。

点击操作列中的编辑按钮,即可修改规格信息。

点击操作列中的删除按钮,即可删除规格信息。
注意:如果该商品规格已被客户兑换或被其它数据使用,为保证数据完整性,无法删除。
商品分类管理
点击“查看分类”按钮,即可查看当前所有的商品分类数据。

在“分类名称”一栏中输入分类名,点击“添加分类”,即可添加新的分类。

点击操作列中的编辑按钮,即可修改分类名称。
点击操作列中的删除按钮,即可删除选中的分类。
注意:如果此分类下存在积分商品,为保证数据完整性,无法删除。
商品兑换记录
注意:需要拥有相关权限。
对客户在积分商城的兑换进行查看和处理。支持通过兑换月份及状态进行筛选。

点击操作列中的查看按钮,可弹出操作列表。

信息查看
点击操作列表中的“用户信息”选项,可查看用户信息。

点击操作列表中的“收货信息”选项,可查看收货地址。

点击操作列表中的“商品信息”选项,可查看商品信息。

点击操作列表中的“物流信息”选项,可以查看物流信息。

发货及签收
点击操作列中的编辑按钮,可弹出操作列表。

点击操作列表中的“商品发货”选项,选择快递公司,填写物流单号,点击“提交”即可发货。

根据物流判断客户是否已经签收,如果客户签收后忘记在小程序上确认收货,则需要在操作列表点击“确认签收”选项。

退款申请处理
点击操作列表中的“退款申请”按钮,可查看并处理客户的退款申请。
极速退款
如果客户兑换的商品还没有发货,这时提交退款申请,系统会自动进行退款。

默认退款
客户兑换的商品已经签收后需要退款,先提交退款申请,需要后台进行审核。
申请不通过时填写不通过原因,客户可根据说明重新提交退款申请。

申请通过后通知客户将物品寄回。

客户寄出物品后,可点击“查看物流”按钮查看当前寄回物品的物流信息。收到寄回的物品且检查无误后可进行退款。

退款时有自动退款和手动退款两种方式。
- 自动退款:系统按照客户支付渠道,原路退款。
- 手动退款:处理人自行联系客户进行退款。
注意:优先使用自动退款,如果因为账户余额等问题导致自动退款失败,则再使用手动退款。

门店管理
线下门店
注意:需要拥有相关权限。
对小程序线下门店数据进行管理。支持根据地区,门店名称及联系电话进行筛选。

点击操作列的查看按钮,可弹出操作列表。

点击操作列表中的“上线申请”选项,可查看选中门店的上线申请。
门店修改资料后系统会自动将其下线,需要重新提交上线申请且申请通过后,才能重新上线。

点击操作列表中的“门店卡券”选项,可查看选中门店的卡券数据。

点击操作列表中的“门店图片”选项,可查看选中门店的图片。

点击操作列表中的“核销数据”选项,即可查看选中门店的卡券核销数据。

点击操作列表中的“用户信息”按钮,可查看选中门店绑定的用户信息。

点击操作列中的下线按钮,可将选中门店强制下线。(用于门店有违规内容时)

卡券兑换记录
注意:需要拥有相关权限。
可查看客户在小程序上兑换的所有卡券数据。支持按照兑换月份进行筛选。

点击操作列中的查看按钮,可弹出操作列表。

点击操作列表中的“用户信息”选项,可查看该兑换记录的用户信息。

点击操作列表中的“卡券信息”选项,可查看兑换的卡券信息。

点击操作列表中的“门店信息”按钮,可查看当前兑换的卡券所属门店的信息。

小程序管理
轮播图
注意:需要拥有相关权限。
对小程序首页、分期产品及地区优惠的轮播图进行管理。

点击“添加轮播图”按钮,上传图片后,点击“提交”,即可添加新的轮播图。

点击“取消展示”按钮,可将轮播图状态修改为不展示。
不展示的轮播图下方点击“删除”按钮,可删除轮播图。
注意:图片的展示顺序与上传顺序有关,首页轮播图最少为3张,最多为5张,其它轮播图最少为1张,最多为3张。
小程序配置
注意:需要拥有相关权限。
对小程序一些功能进行配置。

- 分期内容:小程序首页分期相关内容是否正常显示。
- 小程序版本号:设置当前小程序的版本号。
- 老带新积分发放:设置老带新奖励积分的数量。
- 广播消息:设置小程序首页广播内容。
- “关于我们”-公司简介:设置小程序“关于我们”界面的介绍内容。
评分管理
试题管理
注意:需要拥有相关权限。
对评分需要的试题进行管理。选择分组后即可查看当前试题。

点击“添加试题”按钮,填写信息后点击“提交”,即可成功添加试题。
注意:分组名称如果不存在,则会添加新的分组,并把新的试题添加在新分组下。

点击操作列中的编辑按钮,可以修改试题数据。

点击操作列中的删除按钮,可以删除试题数据。
注意:如果此试题已被问卷所使用,为保证数据完整性,无法删除。
点击操作列中的很多按钮,会出现操作列表。

点击操作列表中的“复制试题”选项,可将选中试题的所有题目进行复制,生成新的试题。

题目管理
点击操作列表中的“管理题目”选项,可查看选中试题的所有题目数据。

点击“添加题目”按钮,填写数据点击“提交”后,即可添加新的题目。
注意:没套试题所有题目的分值总和需要为100分,

点击题目序号右侧的编辑按钮,可修改题目数据。
点击题目序号右侧的删除按钮,可删除题目数据。
注意:如果此试题已被问卷所使用,为保证数据完整性,无法删除。
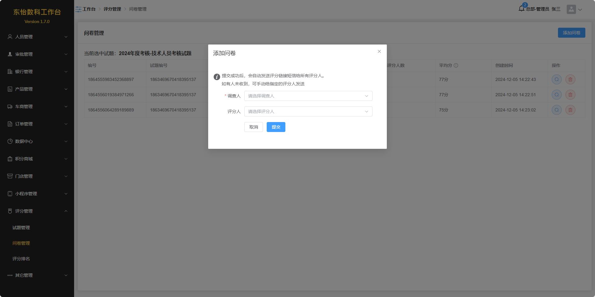
问卷管理
注意:需要拥有相关权限。
在试题管理中,选中一个分组,在操作列中点击更多按钮,在弹出的操作列表中点击“管理问卷”选项,即可查看当前选中题目的问卷数据。


点击“添加问卷”按钮,选中调查人和评分人,点击“提交”按钮,即可成功添加新问卷。

点击操作列中的查看按钮,即可查看评分详情。

如果评分人未收到评分短信或者忘记评分,可点击“重发评分链接”按钮,给评分人再次发送短信。
点击操作列中的删除按钮,即可删除选中的问卷数据。
注意:如果此问卷已被作答,为保证数据完整性,无法删除。
评分排名
注意:需要拥有相关权限。
在试题管理中选中一个分组,然后点击“查看排名”按钮,即可查看选中分组的评分排名数据。


点击“导出排名表”按钮,即可将数据导出为一个Excel表格。

其它管理
意见反馈
注意:需要拥有相关权限。
查看用户在小程序上提交的意见反馈。

点击操作列中的查看按钮,可查看提交反馈的用户信息。

点击操作列中的编辑按钮,可将选中的意见反馈标记为“已处理”。

点击操作列中的删除按钮,可删除选中的意见反馈。
快递公司编码
注意:需要拥有相关权限。
对快递100平台物流查询接口支持的快递公司编码进行管理。

点击“添加快递公司编码”,填写资料后点击提交,即可添加新的快递公司编码。
注意:快递公司编码必须和快递100平台官方接口文档要求的一致。

点击操作列中的编辑按钮,可修改数据。

点击操作列表中的删除按钮,即可删除数据。
注意:如果选中的快递公司编码被其它数据使用,为保证数据完整性,无法删除。
操作日志
注意:需要拥有相关权限。
查看系统的操作日志。

个人中心
点击头像可以弹出操作列表。

审批通知
通知图标显示当前有多少个申请正等待审批。

修改密码
点击操作列表中的“修改密码”选项,在弹出的页面获取安全手机的验证码后,正确填写数据,即可修改密码。
注意:必须先绑定安全手机,才能修改密码。

绑定手机
点击操作列表中的“绑定手机”选项,在弹出的页面填写新手机号及验证码,即可成功绑定。
注意:手机号必须是企业微信所绑定的手机号。绑定手机号的同时也会绑定企业微信。企业微信绑定成功后,用于工作台发送通知。

我的审批
点击操作列表中的“我的审批”选项,可跳转“我的审批”页面。

受理码
点击操作列表中的“受理码”选项,可查看本人的受理码。

退出登录
点击操作列表中的“退出登录”选项,可退出系统。
